A new E.R.A.
for your Data
Build Data Warehouse and Management Performance system for Analytics in a single suite designed for Data-Driven Companies

From E.R.P. to E.R.A.
Spread Data Values with DataSmart Enterprise Analytics
Data Warehouse
Use the most advanced technologies of data integration systems with the special features typical of control and planning systems
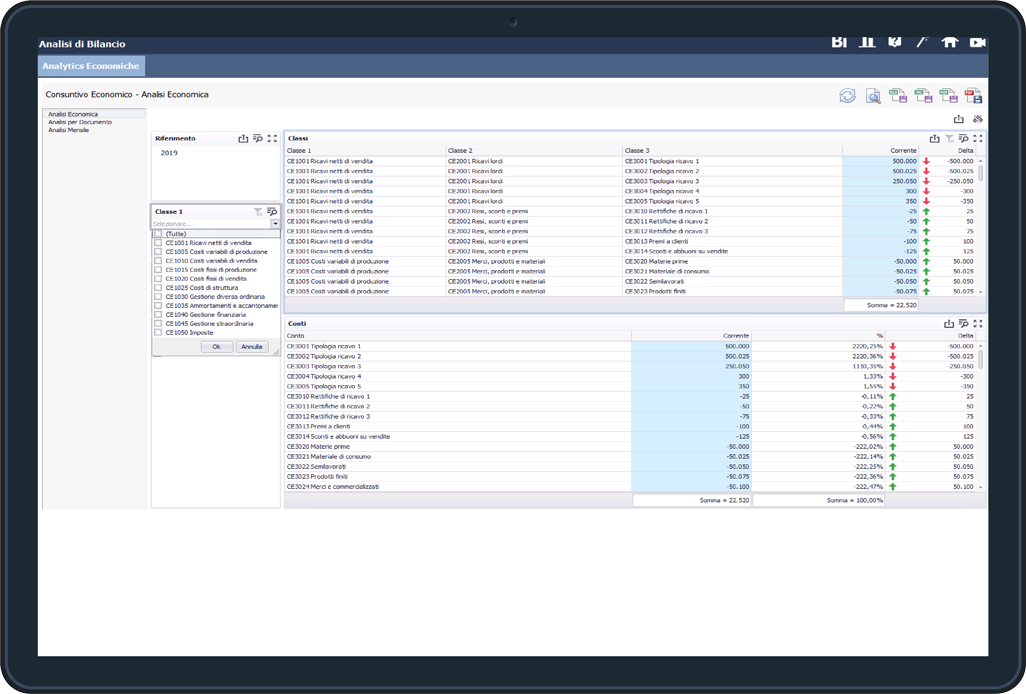
Trust in Data
Make source data archives and processing sequences visible to gain complete confidence in the performance measures calculated

Data Transform
Connect, import, process, relate, merge, aggregate, monthly, compact, flip and transpose to build complete and meaningful Analytics for decisions
What If Scenarios
Distribute Analytics via the web to any recipient thanks to the customizable web app of DataSmart Era developed in the Cloud

Financial & Operations
Financial perspective directly from the performance of individual processes thanks to the dedicated cross-connection modules

Safe & Security
Configure Security rules on users for each Company, Module and Report ensuring confidentiality and efficiency of the control system

Consolidated group performance
Connect, decode and merge the data of the group’s companies and create a single and interactive system for viewing individual and total results

National & International
Create a multinational digital control system by leveraging digital connections on Cloud Data and Reports
A solution for every kind of company

Single Entity

Corporate group

Institutions
«The single company performance system was discontinuous and non-homogeneous. DataSmart “ERA” automatically transcodes data and creates a unitary vision without the need to change the habits, including accounting, of the subsidiaries»
DataSmart «Installation»
Cloud, Ibrid or On Premise
Depending on the location of the archives, the volumes to be processed and the company needs, decide the technology with which to use the software

DataSmart «Fast Closing»
Create your CPM
Create companies, control modules and users by assigning permissions to data and different profiles locally and via the web for viewing reports

Find out how our customers have used DataSmart
DataSmart «SQL»
Create advanced data reports
Use the power of the DataSmart ERA Platform query designer to connect different data sources and create new relationships useful for building KPIs and cross-functional performance values

Compare DataSmart versions
DataSmart «Power Report»
Free View Analytics
Create reports by customizing dashboards and layouts based on the different recipients to whom you can publish the results locally or via the web for your decisions
